Die Vision Production Level 4 der Smart Factory Kaiserslautern verwendet ein hochmodernes, erweiterbares Daten- und Schnittstellenmodell, mit dem sich flexible Anwendungsfälle realisieren lassen. Dieser Beitrag erörtert die Architektur des intelligenten Steckverbinders, Anwendungsfälle und die sich daraus ergebenden Anforderungen.
Smart Factory: Um die Vision „Production Level 4“ der SmartFactory KL zu unterstützen erarbeiten Experten verschiedener Steckverbinder-Hersteller und Softwareanbieter sowie wissenschaftliche Mitarbeiter der SmartFactoryKL und des DFKI gemeinsam Anwendungsfälle für einen intelligenten Steckverbinder. Ziel ist es, eine universelle Schnittstelle für Produktionsmodule zur Versorgungs- und Kommunikationsinfrastruktur zu beschreiben, die sicher bedient werden kann. Die Anwendungsfälle basieren auf Zusatzfunktionen des Steckverbinders für ein Sicherheitskonzept in einer modularen Produktion wie die (Selbst-)Verriegelung des Steckverbinders unter Spannung.
(Bild: Smart Factory / A. Sell)
In Analogie zur vierten von fünf Stufen des autonomen Fahrens beschreibt die SmartFactory Kaiserslautern (SmartFactoryKL) mit dem Begriff „Production Level 4“ eine Vision, in der zwar Routinetätigkeiten von vollautomatisierten und KI-unterstützten Maschinen erledigt werden, jedoch dem Menschen zentrale Entscheidungen obliegen [1].
Eine Anlage muss folglich so konzipiert sein, dass Betreibern, Facharbeitern und – in beschränktem Maße – selbst ungelerntem Personal unmittelbarer Zugriff auf Prozessinformationen und Eingriff zwecks Diagnose, Korrekturmaßnahmen oder Abschaltung ermöglicht werden.
Bildergalerie
In der modularen und wandelbaren Produktionsanlage der SmartFactoryKL kommt dem Steckverbinder eine besondere Rolle zu, um die Anforderungen des Production Level 4 zu erfüllen: Steckverbinder verbinden die unterschiedlichen Produktionsmodule mit der Versorgungs- und Kommunikationsinfrastruktur mittels einer vereinheitlichten Modulschnittstelle, um das Hinzufügen, den Austausch oder das Entfernen von Produktionsmodulen und damit die Neukonfiguration der Anlage, inklusive des Aufbaus einer neuen Topologie, einfach und schnell zu bewerkstelligen.
Dabei ist es entscheidend, dass keine Fehler gemacht werden können, die die Personensicherheit aber auch die Produktionssicherheit betreffen. Somit ergeben sich neue Anforderungen an die installierte Infrastruktur:
1. Die Halleninfrastruktur muss wie die gesamte Fertigung von statischen Konzepten hin zu erweiterbaren und flexiblen Konzepten weiterentwickelt werden. Verteilte Infrastrukturknoten, an denen mehrere Fertigungsmodule versorgt werden können, ermöglichen die Anbindung der Fertigungsmodule an die Halleninfrastruktur. Zudem ist ein Verschalten der Module untereinander mit unterschiedlichen Einspeisepunkten mittels Infrastrukturknoten denkbar. Somit ergeben sich komplexe Versorgungsstrukturen.
2. Komplexer werdende Infrastrukturtopologien müssen verwaltet werden, so dass die Infrastruktur nicht mehr rein aus passiven Bauteilen bestehen kann, sondern auch Auskunft über deren Verschaltung und Status (bestromt, gesteckt) liefern muss. Dies ist eine Voraussetzung für den sicheren und hoch verfügbaren Betrieb von wandelbaren Fertigungsanlagen, die durch die Zusatzfunktionen des intelligenten Steckverbinder ermöglicht werden.
Bild 1 zeigt den aktuellen Aufbau des Production Level 4-Demonstrators. In mehreren Produktionsschritten wird ein individualisierter USB-Stick auf Basis eines Noppensteines produziert. Die einzelnen Produktionsmodule bieten dabei einzelne Produktionsservices. Für eine Rekonfiguration können diese um eine gemeinsame Fördertechnik angeordneten Module beliebig angeordnet, ergänzt oder reduziert werden.
Die Architektur des Intelligenten Steckverbinders
Allgemeiner Aufbau: Der intelligente Steckverbinder soll zur Anbindung eines Produktionsmoduls an die Versorgungs- und Kommunikationsinfrastruktur dienen. Die für die modularen Produktionsmodule benötigte Infrastruktur wird an Infrastrukturknoten bereitgestellt, die zumeist mehrere Module versorgen können und in der Produktion verteilt sind. Die festen Steckverbinder (Sockets) sind für alle vorgesehenen Einbauorte (Infrastruktur und Produktionsmodul) identisch.
Folglich sind die Verbindungskabel symmetrisch als „Patchkabel“ mit zwei identischen freien Steckern (Plugs) ausgeführt. Diese Festlegungen reduzieren Kosten und Komplexität. Des Weiteren wurde festgelegt, dass der Plug als klassische elektromechanische Komponente ausgeführt wird, während im Socket Sensorik, Aktorik und eine lokale Steuerungseinheit integriert werden, welche zusammen mit den digitalen Repräsentanzen von Plug und Socket und deren Dienste-Schnittstellen die Zusatzfunktionen des intelligenten Steckverbinders ermöglichen.
Physikalische Realisierung: Der zukünftige Steckverbinder für die SmartFactoryKL Demonstrationsanlage ist ein Industrie-Steckverbinder, mit dem ein Produktionsmodul mit Wechselspannung (380 V) und Ethernet-Datenkommunikation (bis 10 GBit/s) angebunden wird.
Die beteiligten Unternehmen arbeiten gemeinsam an einer einheitlichen Lösung in Bezug auf die Bauform und das Steckgesicht, um ein Maximum an Kompatibilität und folglich den größtmöglichen Nutzen für den Anwender darzustellen. Zudem finden andere Nutzungsszenarien, wie DC-Gleichstromnetze in der Produktion, mit großem Anwenderkreis aus der Industrie Berücksichtigung bei der Lösungsfindung, um mit möglichst wenig Varianten den Praxisvorteil des intelligenten Steckverbinders nochmals zu erhöhen.
Stand: 08.12.2025
Es ist für uns eine Selbstverständlichkeit, dass wir verantwortungsvoll mit Ihren personenbezogenen Daten umgehen. Sofern wir personenbezogene Daten von Ihnen erheben, verarbeiten wir diese unter Beachtung der geltenden Datenschutzvorschriften. Detaillierte Informationen finden Sie in unserer Datenschutzerklärung.
Einwilligung in die Verwendung von Daten zu Werbezwecken
Ich bin damit einverstanden, dass die Vogel Communications Group GmbH & Co. KG, Max-Planckstr. 7-9, 97082 Würzburg einschließlich aller mit ihr im Sinne der §§ 15 ff. AktG verbundenen Unternehmen (im weiteren: Vogel Communications Group) meine E-Mail-Adresse für die Zusendung von redaktionellen Newslettern nutzt. Auflistungen der jeweils zugehörigen Unternehmen können hier abgerufen werden.
Der Newsletterinhalt erstreckt sich dabei auf Produkte und Dienstleistungen aller zuvor genannten Unternehmen, darunter beispielsweise Fachzeitschriften und Fachbücher, Veranstaltungen und Messen sowie veranstaltungsbezogene Produkte und Dienstleistungen, Print- und Digital-Mediaangebote und Services wie weitere (redaktionelle) Newsletter, Gewinnspiele, Lead-Kampagnen, Marktforschung im Online- und Offline-Bereich, fachspezifische Webportale und E-Learning-Angebote. Wenn auch meine persönliche Telefonnummer erhoben wurde, darf diese für die Unterbreitung von Angeboten der vorgenannten Produkte und Dienstleistungen der vorgenannten Unternehmen und Marktforschung genutzt werden.
Meine Einwilligung umfasst zudem die Verarbeitung meiner E-Mail-Adresse und Telefonnummer für den Datenabgleich zu Marketingzwecken mit ausgewählten Werbepartnern wie z.B. LinkedIN, Google und Meta. Hierfür darf die Vogel Communications Group die genannten Daten gehasht an Werbepartner übermitteln, die diese Daten dann nutzen, um feststellen zu können, ob ich ebenfalls Mitglied auf den besagten Werbepartnerportalen bin. Die Vogel Communications Group nutzt diese Funktion zu Zwecken des Retargeting (Upselling, Crossselling und Kundenbindung), der Generierung von sog. Lookalike Audiences zur Neukundengewinnung und als Ausschlussgrundlage für laufende Werbekampagnen. Weitere Informationen kann ich dem Abschnitt „Datenabgleich zu Marketingzwecken“ in der Datenschutzerklärung entnehmen.
Falls ich im Internet auf Portalen der Vogel Communications Group einschließlich deren mit ihr im Sinne der §§ 15 ff. AktG verbundenen Unternehmen geschützte Inhalte abrufe, muss ich mich mit weiteren Daten für den Zugang zu diesen Inhalten registrieren. Im Gegenzug für diesen gebührenlosen Zugang zu redaktionellen Inhalten dürfen meine Daten im Sinne dieser Einwilligung für die hier genannten Zwecke verwendet werden. Dies gilt nicht für den Datenabgleich zu Marketingzwecken.
Recht auf Widerruf
Mir ist bewusst, dass ich diese Einwilligung jederzeit für die Zukunft widerrufen kann. Durch meinen Widerruf wird die Rechtmäßigkeit der aufgrund meiner Einwilligung bis zum Widerruf erfolgten Verarbeitung nicht berührt. Um meinen Widerruf zu erklären, kann ich als eine Möglichkeit das unter https://contact.vogel.de abrufbare Kontaktformular nutzen. Sofern ich einzelne von mir abonnierte Newsletter nicht mehr erhalten möchte, kann ich darüber hinaus auch den am Ende eines Newsletters eingebundenen Abmeldelink anklicken. Weitere Informationen zu meinem Widerrufsrecht und dessen Ausübung sowie zu den Folgen meines Widerrufs finde ich in der Datenschutzerklärung, Abschnitt Redaktionelle Newsletter.
Buchtipp „Praxishandbuch Steckverbinder“
Das Nachschlagewerk richtet sich an Entwickler und Anwender, die sich mit Fragen der Geräteentwicklung und mit dem Einsatz von Steckverbindern befassen. Neben einem umfassenden Einblick in die Grundlagen, bietet das Buch praktische Auswahlkriterien und eine umfangreiche Steckverbinder-Datenbank.
Unabhängig von der Bauform ist der Plug mit einem RFID-Tag ausgestattet, der von dem im Socket integrierten RFID-Reader bei dessen Annäherung an den Socket ausgelesen werden kann. Die auf dem Tag gespeicherte Information kann dann über die lokale Steuerungseinheit an die digitale Repräsentanz zur Auswertung weitergeleitet werden. Somit hat ein Socket rückseitig eine weitere Datenschnittstelle, wenn diese nicht innerhalb des Sockets, beispielsweise über einen Switch, mit der durchgeleiteten Datenschnittstelle verbunden ist.
Der Socket ist außerdem ausgestattet mit einer Aktorik, mit der ein Mechanismus zur sicheren Verriegelung mit dem Plug ausgelöst werden kann (Locking). Darüber hinaus kann optional eine weitere Aktorik zur Verhinderung des Einführens eines Plugs integriert werden (Blocking), um beispielsweise das Stecken eines inkompatiblen Plugs zu verhindern.
Digitale Repräsentanz: Die Plattform Industrie 4.0 definiert eine Verwaltungsschale (Asset Administration Shell, AAS), die der Integration eines Gegenstandes (Assets) in die Informationswelt dient und somit den digitalen Zwilling (Digital Twin) realisiert. Die Verwaltungsschale besitzt eine standardisierte Dienste-Schnittstelle und gewährleistet so eine herstellerübergreifende Interoperabilität.
Grundsätzlich ist die Verwaltungsschale für Produkte mit und ohne aktive Kommunikationsfähigkeiten implementierbar, jedoch wird eine eindeutige Identifizierbarkeit des Produktes vorausgesetzt, um dieses mit der (eindeutigen) Verwaltungsschale verknüpfen zu können. Details sind den Veröffentlichungen der Plattform Industrie 4.0 zu entnehmen [2][3].
In der SmartFactoryKL ist sowohl für den Socket als auch für den Plug eine Verwaltungsschale mit einer standardisierten Kommunikationsschnittstelle definiert. Ein wesentlicher Unterschied besteht darin, wie die beiden Komponenten die Daten in ihre jeweilige Verwaltungsschale (Bild 2) bereitstellen: Der kommunikationsfähige Socket kann zur Laufzeit Daten mit seiner AAS austauschen.
Im Gegensatz zur standardisierten Industrie-4.0-Kommunikation ist diese Kommunikation jedoch herstellerspezifisch. Der rein elektromechanische Plug kann nicht aktiv mit seiner AAS kommunizieren. Die Aktualisierung seiner AAS ist somit nur durch den Eingriff des Benutzers/der Benutzerin oder durch Routinen des übergeordneten Systems möglich.
Der Anwendungsfall „Commissioning & Connect“
Der SmartFactoryKL-Steckverbinder soll die sichere Inbetrieb- und Außerbetriebnahme eines Produktionsmoduls, auch durch ungelerntes Personal, gewährleisten. Da dem Nutzer freigestellt ist, welchen Plug er zunächst verbindet/zieht, ergibt sich die Notwendigkeit, den Steckverbinder zustandsabhängig sicher zu verriegeln/entriegeln, um ein fehlerhaftes Ziehen/Stecken, beispielsweise unter Last, zu verhindern. In den folgenden Abschnitten wird der Use Case der Inbetriebnahme („Commissioning & Connect“) exemplarisch detailliert.
Zustandsdiagramm und Zustandsdaten
Die sichere Herstellung, Aufrechterhaltung und Unterbrechung einer leitenden Verbindung sind inhärente Funktionen eines Steckverbinders. Aus diesen können die folgenden Zustände abgeleitet werden (Bild 3):
Die Zustände Mating, Un-mating und Locking sind Übergangszustände (gestrichelter Pfeile). Die im Diagramm blau dargestellten Zustände Blocked, Mated/Un-mated und Locked sind zu kommunizieren und in den entsprechenden AAS zu verankern.
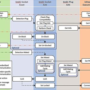
Sequenzdiagramm und Dienste-Schnittstellen
Mit einem Sequenzdiagramm lassen sich die Interaktionen der an einem Anwendungsfall beteiligten Aktoren analysieren. Die Aktoren sind für den betrachteten Use Case der/die Benutzer (User), der physikalische Socket (SmEC Socket Asset), seine Verwaltungsschale (SmEC Socket AAS), die Verwaltungsschale des Plugs (SmEC Plug AAS) und das übergeordnete System (Infrastructure Execution System, IES). Ihnen sind in Bild 4 die fünf Spalten zugeordnet.
Die Sequenz des Use Cases wird von oben nach unten durchlaufen, wobei es zwei mögliche Startpunkte gibt: Entweder fordert das IES den/die Benutzer zur Herstellung der Verbindung auf oder die Initiative geht vom User selbst aus.
In beiden Fällen wird der Plug dem Socket durch den User genähert (Plug-Socket-Approach), bis der im Socket integrierte RFID-Reader den RFID-Tag des Plugs erkennen und die darauf gespeicherte Selbst-Identifikation auslesen kann. Diese wird an die Verwaltungsschale des Sockets weitergeleitet, wo geprüft wird, ob Socket und Plug kompatibel sind. Dazu fordert der Socket über das IES detaillierte (Typ-)Informationen über den Plug an.
Nach Feststellung der Kompatibilität wird die optionale Blockierung des Sockets aufgehoben. Ist der Plug komplett eingeführt, detektiert der Socket das Erreichen des Endpunktes und übermittelt diese Information an seine Verwaltungsschale, wo der Zustand Mated sowohl für den Socket als auch über das IES für den Plug gesetzt wird. Optional wird die von einem Steckzyklenzähler erfasste Zahl inkrementiert. In der dargestellten Implementierung wird die Verriegelung automatisch nach Herstellung der Verbindung vorgenommen.
Dem Sequenzdiagramm in Bild 4 sind die Schnittstellen der Verwaltungsschalen zu entnehmen. Zu unterscheiden sind hier Dienste-Schnittstellen im Sinne von Industrie 4.0, die dem Austausch von Daten mit anderen Verwaltungsschalen oder dem übergeordneten System dienen, und (internen) Schnittstellen zur Integration eines Assets mit seiner AAS (vgl. Bild 2).
Erstere (schwarze, solide Pfeile) werden im eingangs erwähnten Normungsprojekt standardisiert, um eine herstellerunabhängige Integration in das übergeordnete System zu gewährleisten, während letztere (schwarze, gestrichelte Pfeile) herstellerspezifisch implementiert werden.
Fazit: Steckverbinder mit Zusatzfunktion
Die flexible Produktionsanlage der SmartFactoryKL war Ausgangspunkt der Überlegungen, wie eine Industrie-4.0-Schnittstelle an Produktionsmodulen auszuführen ist. Es wurden Anforderungen an einen intelligenten Steckverbinder definiert, der die einfache und sichere In- und Außerbetriebnahme von Fertigungsmodulen unterstützen und darüber hinaus wichtige Informationen für den sicheren und zuverlässigen Betrieb einer Fertigung liefern soll. Dadurch ergeben sich neue Freiheitsgrade für die Überwachung und Auslegung von neuartigen und flexiblen Infrastrukturlösungen.
Unter Berücksichtigung dieser Anforderungen, die die Projektgruppe „Smart Connectivity“ der SmartFactoryKL erarbeitet hat, treibt aktuell der DKE-Arbeitskreis AK 651.0.3 „Steckverbinder mit Zusatzfunktion – Industrie 4.0“ die Normung des intelligenten Steckverbinders voran.
* Dr. Michael Hilgner ist Manager Consortia & Standards, Technology Industrial, bei TE Connectivity Germany in Darmstadt. Simon Althoff ist Technologieentwickler Automatisierung und Elektronik bei Weidmüller in Detmold. Andreas Huhman ist Strategy Consultant Connectivity + Networks bei der HARTING Stiftung in Espelkamp.